Ama The Gathering,
Emeka Ogboh. Berlin/London/Hannover
(2021-2024)

Sound Scenography/ Engineering

Ama premiered in the US as a multi zone installation and needed to be adapted to fit various subsequent locations with differing spatial qualities.

After thorough on site and digital analysis of each space the audio was refined to reflect the each locations unique acoustics.

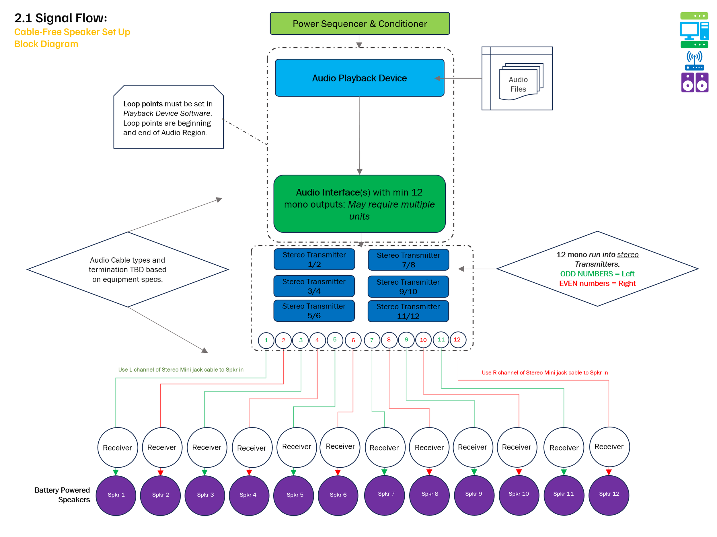
At Gropius Bau in Berlin, a wireless 12 channel acousmatic playback system was designed that not only kept the installation fully accessible and devoid of any unsightly connections. The lack of visible cabling and the neutral, simple forms of the speakers strengthened the sense of individual singers standing amongst the crowd which the installtion required.

The audio program was mixed to revolve clockwise around the audience, ratcheting with each phrase.

Previous
Previous

This Too Shall Pass, Emeka Ogboh. Frankfurt (2021)

Next
Next

Towel Studio. Berlin (2024)